| View previous topic :: View next topic |
| Author |
Message |
Xanathos How do I cheat?
Reputation: 0
Joined: 13 Mar 2021 Posts: 4
|
Posted: Wed Mar 17, 2021 6:44 pm Post subject: Call mono method from class |
|
|
Hello everyone,
I'm very new to mono, and seems like very powerful.
I'm grateful to Dark Byte for bringing CE bunch of features (used CE like 15 years ago for basic stuffs...).
If I understand well, you can call a method from a class using mono, basically in my DLL, there is bunch of interesting stuffs, and wanted to try something quite simple but complicated for me, any guidance or example would be appreciated.
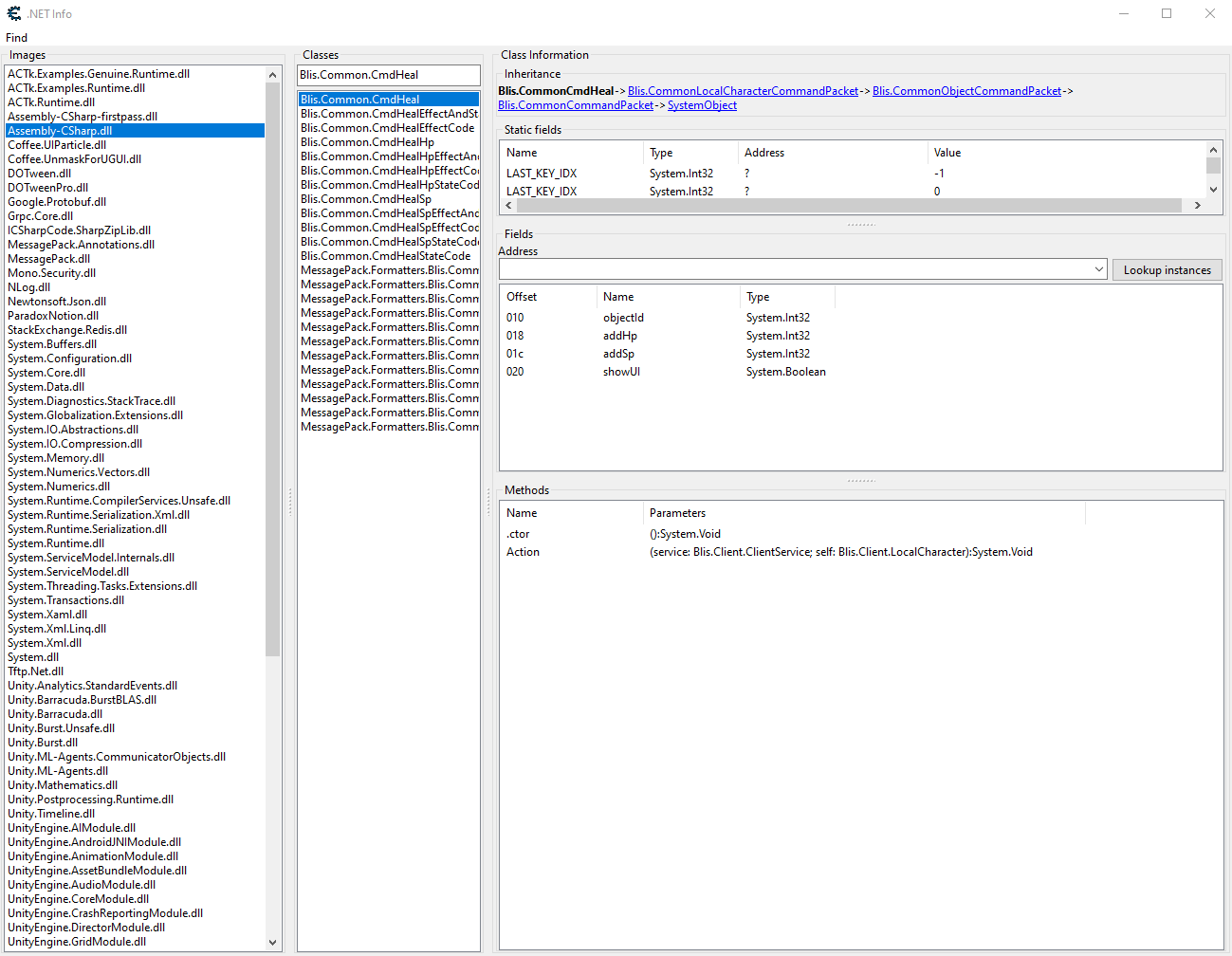
There is a class named "Blis Common CmdHeal", under methods it has one "Blis Common CmdHeal Action", if I understand correctly it is used to heal yourself parsed in parameters of the method as Blis Client LocalCharacter ?
How would I execute that method in game?
Thank you.
| Description: |
|
| Filesize: |
86.86 KB |
| Viewed: |
7296 Time(s) |

|
|
|
| Back to top |
|
 |
Xanathos How do I cheat?
Reputation: 0
Joined: 13 Mar 2021 Posts: 4
|
Posted: Wed Mar 24, 2021 9:02 am Post subject: |
|
|
No help?
|
|
| Back to top |
|
 |
Oxijen Expert Cheater
Reputation: 0
Joined: 07 May 2020 Posts: 163 Location: On The Moon
|
Posted: Wed Mar 24, 2021 9:22 am Post subject: |
|
|
i know 2 ways to call methods in a unity (il2cpp) game, one of the is using melon loader (c#) (for mono and il2cpp) and the other is using Il2cpp Inspector (c++) if you know any of these languages i recommend using those tools
_________________
I can see you Hitler
Especially When I am On the Moon!!
You are Right now in cheat engine forum  |
|
| Back to top |
|
 |
Dark Byte Site Admin
Reputation: 472
Joined: 09 May 2003 Posts: 25871 Location: The netherlands
|
Posted: Wed Mar 24, 2021 12:30 pm Post subject: |
|
|
find the instance to a Blis.Command.CmdHeal
an instance to a Clientservice, and an instance to a LocalCharacter
then you can use mono_invoke_method to execute that method.
But perhaps you can find another function somewhere else to do what you wish. E.g a method inside the Character itself
_________________
Do not ask me about online cheats. I don't know any and wont help finding them.
Like my help? Join me on Patreon so i can keep helping |
|
| Back to top |
|
 |
Xanathos How do I cheat?
Reputation: 0
Joined: 13 Mar 2021 Posts: 4
|
Posted: Wed Mar 24, 2021 2:07 pm Post subject: |
|
|
| Dark Byte wrote: | find the instance to a Blis Command CmdHeal
an instance to a Clientservice, and an instance to a LocalCharacter
then you can use mono_invoke_method to execute that method.
But perhaps you can find another function somewhere else to do what you wish. E.g a method inside the Character itself |
Problem is, that I have so many instances.
I guess the Character is the objectId.
I also followed your recommendations, found Character heal info.
Whenever I try to invoke, and put a value to hp or sp fields, I get the following error "Error:C:\Program Files\Cheat Engine 7.2\autorun\monoscript.lua:1887: attempt to index a nil value (global 'monopipe')"
| Description: |
|
| Filesize: |
251.87 KB |
| Viewed: |
7191 Time(s) |

|
| Description: |
|
| Filesize: |
22.41 KB |
| Viewed: |
7202 Time(s) |

|
|
|
| Back to top |
|
 |
blankTM Cheater
Reputation: 1
Joined: 03 May 2020 Posts: 49
|
Posted: Thu Mar 25, 2021 10:16 am Post subject: Re: Call mono method from class |
|
|
| Maybe monoTypeToVartypeLookup error
|
|
| Back to top |
|
 |
|