| View previous topic :: View next topic |
| Author |
Message |
silverkydja How do I cheat?
Reputation: 0
Joined: 30 Nov 2019 Posts: 3
|
Posted: Sat Nov 30, 2019 3:23 pm Post subject: Help with AobScanRegion in unity game |
|
|
Hello! Im trying to use an aobscan in unity game. But every time it loads only after bottle starts and acts strangly. I read here about aobscanregion but i cant understand how to use it. After i enabled mono dissect my function name is D_SetCharaStatusEffect:DamageEffect. Because of this underscore i cant understand how to properly use aobscanregion. Also i cant understand what offsets for the start and finish i should use. Here is debugger window
| Description: |
|
| Filesize: |
65.46 KB |
| Viewed: |
6991 Time(s) |

|
|
|
| Back to top |
|
 |
DanyDollaro Master Cheater
Reputation: 3
Joined: 01 Aug 2019 Posts: 334
|
Posted: Sat Nov 30, 2019 3:53 pm Post subject: |
|
|
You should publish the code, however I tried to do it on a mono game and this code:
| Code: | | aobScanRegion(SomeSymbol, System:__ComObject:get_IID_IDispatch, System:__ComObject:get_IID_IDispatch+500, 00 53 48 8D 64 24 E0) |
works for me.
To take the correct name just click on the address you see registered in the disassembler as "D_SetChara..." press "Ctrl + C" and select only "Address" and copy, now yo have the correct Region`s name.
|
|
| Back to top |
|
 |
silverkydja How do I cheat?
Reputation: 0
Joined: 30 Nov 2019 Posts: 3
|
Posted: Sun Dec 01, 2019 7:51 am Post subject: |
|
|
Thanks for the Ctrl+c tip and choosing adress, but it only shows start adress, which is obvious. What a cant understand is what is end offset of the instruction and number of bytes. Whats wrong with my scipt here? Is aobscanregion wright? And where should i allocate memory? Error is: error while scanning for aob, INGECT error controller: No redable memory found. Maybe there are other errors in script somewhere? Thanks in advance
| Description: |
|
| Filesize: |
131 KB |
| Viewed: |
6952 Time(s) |

|
|
|
| Back to top |
|
 |
Csimbi I post too much
Reputation: 98
Joined: 14 Jul 2007 Posts: 3371
|
Posted: Sun Dec 01, 2019 8:28 am Post subject: |
|
|
In Unity games, the code does not exist until the Unity engine will have generated it (from a template).
For example, the code that reduces your health will not exist until you will have taken some damage through that code.
There are techniques to force code generation, but I suggest you learn the basics first.
|
|
| Back to top |
|
 |
silverkydja How do I cheat?
Reputation: 0
Joined: 30 Nov 2019 Posts: 3
|
Posted: Sun Dec 01, 2019 10:35 am Post subject: |
|
|
i know basics, thats the problem. I know all common assembly commands, basic x86-32 and 64, can use aob scan and full injection, basic reverse engineering, etc. Its the first time when i encountered unity and jit generation. I would like to make persistent script with aobscanregion or whatnot, but i dont know what to use.
Edit notes: full injection with function name address works, the problem is i always forget to activate mono features
But i would like to get help with aobscanregion to use it in a future projects.
Whats the problem with aobscan region now? Error is not all results found
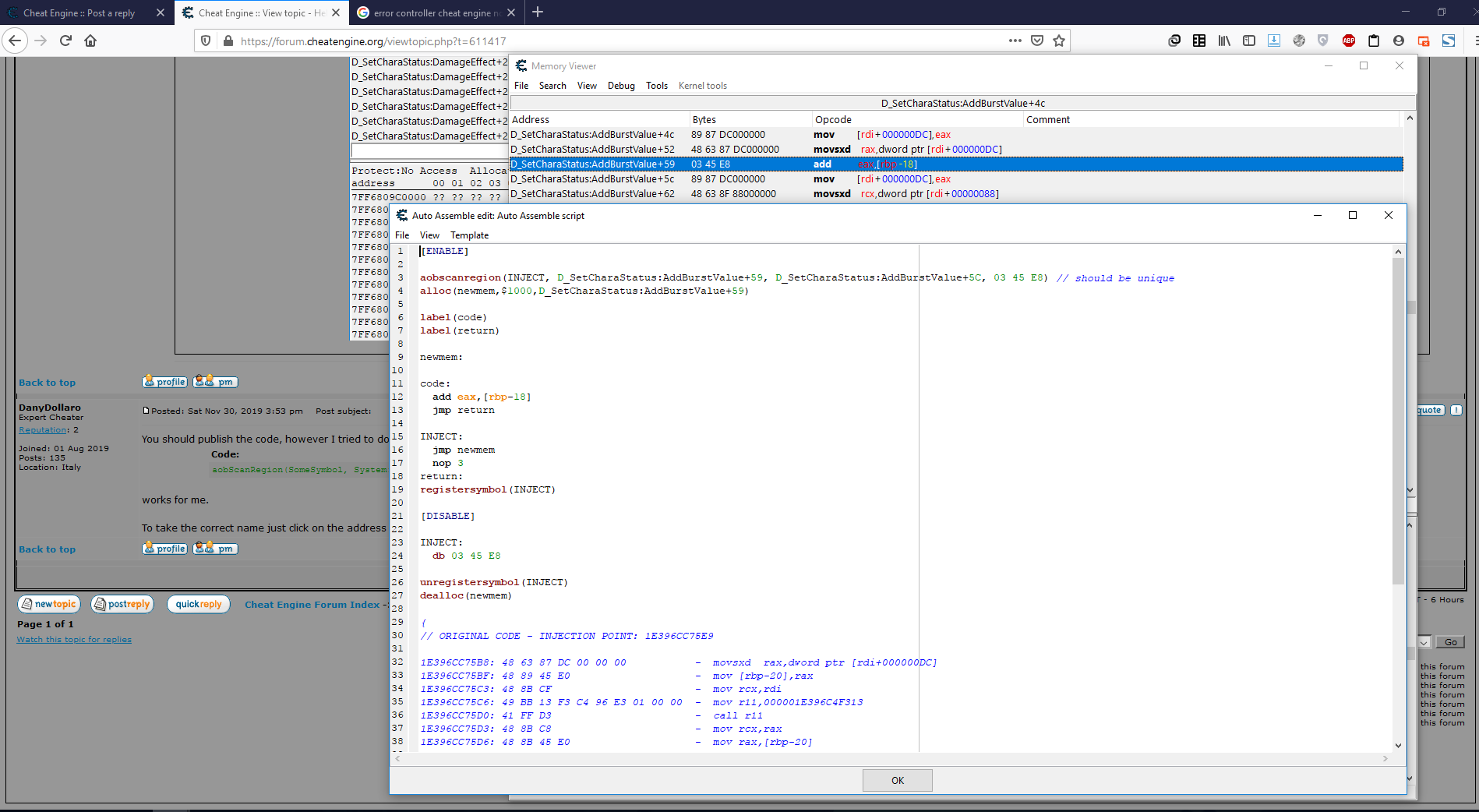
Edit2: aobScanRegion works, but I dont understand one thing, for the start adress I must use start adress -1 byte. For example on picture belove start of injection is AddburstValue+59, but it only works if start address is AddburstValue+58.
| Description: |
|
| Filesize: |
236.7 KB |
| Viewed: |
6940 Time(s) |

|
|
|
| Back to top |
|
 |
Csimbi I post too much
Reputation: 98
Joined: 14 Jul 2007 Posts: 3371
|
Posted: Sun Dec 01, 2019 12:28 pm Post subject: |
|
|
| silverkydja wrote: |
Edit2: aobScanRegion works, but I dont understand one thing, for the start adress I must use start adress -1 byte. For example on picture belove start of injection is AddburstValue+59, but it only works if start address is AddburstValue+58.  |
If that's true, then is sounds like a bug in CE.
PM Dark Byte with a link to this post.
|
|
| Back to top |
|
 |
mgr.inz.Player I post too much
Reputation: 222
Joined: 07 Nov 2008 Posts: 4438 Location: W kraju nad Wisla. UTC+01:00
|
Posted: Sun Dec 01, 2019 1:46 pm Post subject: |
|
|
Confirmed. If address is not 32bit aligned, aobscanregion will fail if we use exact start address.
_________________
|
|
| Back to top |
|
 |
|