| View previous topic :: View next topic |
| Author |
Message |
MulleDK19 Cheater
Reputation: 0
Joined: 12 Aug 2012 Posts: 25 Location: Denmark
|
Posted: Wed Oct 23, 2013 6:23 pm Post subject: How about giving the multi-lingual feature a little love? |
|
|
So I found out that CE is actually multi-lingual, and thought I'd translate it into my native tongue (Danish). I mostly prefer english, but some may prefer having it in their own language. (And I couldn't seem to find an existing translation).
So I started translating, and quickly realized that I'd have to use a lot of invalid grammar, spelling and shorts, simply because all the buttons are sized to the english phrases.
Furthermore, it seems that the only way to set the language that CE should use, is through the command line, or the language.ini file.
So my suggestion is, maybe make buttons a little bigger than what fits the english texts exactly, and add the option to select a language inside CE?
Maybe even make a language section, and include languages in CE, instead of just english?
| Description: |
| Example of how it looks right now |
|
| Filesize: |
30.93 KB |
| Viewed: |
3671 Time(s) |

|
Last edited by MulleDK19 on Wed Oct 23, 2013 7:57 pm; edited 1 time in total |
|
| Back to top |
|
 |
Dark Byte Site Admin
Reputation: 471
Joined: 09 May 2003 Posts: 25840 Location: The netherlands
|
Posted: Wed Oct 23, 2013 7:41 pm Post subject: |
|
|
Just give a list of object you'd like to see size aware and i'll look into making them resize properly. (each object needs to move different other objects when resized)
Also, you can upload images
_________________
Do not ask me about online cheats. I don't know any and wont help finding them.
Like my help? Join me on Patreon so i can keep helping |
|
| Back to top |
|
 |
MulleDK19 Cheater
Reputation: 0
Joined: 12 Aug 2012 Posts: 25 Location: Denmark
|
Posted: Wed Oct 30, 2013 4:46 am Post subject: |
|
|
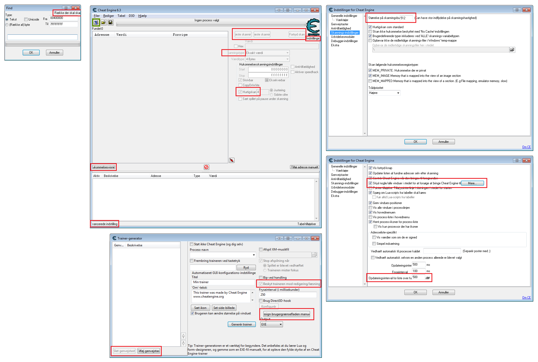
Okay, these are the ones I've found so far (40% through translation).
First image are the ones that are too small.
Second image are the ones that do not have entries in the language file.
And then pretty much every button in the tutorial is too small.
| Description: |
|
| Filesize: |
126.49 KB |
| Viewed: |
3522 Time(s) |

|
| Description: |
|
| Filesize: |
67.24 KB |
| Viewed: |
3522 Time(s) |

|
|
|
| Back to top |
|
 |
Dark Byte Site Admin
Reputation: 471
Joined: 09 May 2003 Posts: 25840 Location: The netherlands
|
Posted: Wed Oct 30, 2013 7:33 am Post subject: |
|
|
Ok, i'll look into adding some code to make these resize better
_________________
Do not ask me about online cheats. I don't know any and wont help finding them.
Like my help? Join me on Patreon so i can keep helping |
|
| Back to top |
|
 |
|